
【1】
Resource TreeのBehaviour Function(BHAV)をクリック。
Resource Listのmainというファイルを右クリックして、Cloneを選択。
【2】
新たにmainというファイルが追加されるので、それを選択して下のResourceタブをクリック。
Instanceが0x00001000でクローン元のファイルとかぶってるので、他のBHAVファイルと異なる0x00001003に変更。
念のためGroupが0xFFFFFFFFである事を確かめます。違ってたら、0xFFFFFFFFに直しておきます。
Commitします。
【3】
(1)Plugin Viewをクリック。
(2)Filenameをsmellに変更します。
(3)Commit
(4)Instruction Settingsの所のOpCodeの隣にある矢印をクリック。
【4】
こんなウィンドウが開きます。
上のPrimitiveをクリック。
ずらずら並んでいる中から、0x001B Go To Relative Positionを選び、下のOkayを押します。
【5】
Operandsの下の所に、色々文字が出てますが、これが左に表示されてる0x0の設定みたいです。
オブジェクトの所まで移動してくれる行動。
これらは上のOperands:にある数値設定を、翻訳してくれてます。
実際の設定変更は、このOperandsに適切な値を入力することで決定します。
【6】
Operandsをまず全て00と入力します。
その後、上段4番目を04とします。
下の翻訳を読むと、オブジェクトの前まで移動し、オブジェクトと向かい合う設定になっています。
オブジェクトの前面に物を置いていると、この行動はできません。
【7】
それはそれとして……。
左の0x0のBoxを見ると、緑の矢印(True target)が自分自身を指してます。無限ループです。
先にここを直します。
OpCodeの下に、True TargetとFalse Targetの項目があるので、上のように変更します。
緑の矢印の無限ループがなくなりました。
【8】
下にあるAddを押します。
【9】
左に0x1のboxが追加されました。
OpCodeを【3】~【4】と同様の手順で0x006A - Animate Simに変更します。
【10】
Operandsの下の説明が変化しますが、OpCode:0x006Aでは現在のOperandsは適切ではありません。
で、変更します。
【11】
こんな感じに。
下の説明を見るとanimation:"0"になっていて、アニメーションがありません。
まずはCommit&Saveして、設定作業を一時中断します。
これから、使用するアニメーションを見つけにいきます。
必要であれば、ここでいったんSimPEを閉じます。
【12】
C:\Program Files\ザ・シムズ2\TSData\Res\Sims 3D\Sims00.packageを開けます。
ここにシムズで使われているアニメーションがあるそうです。
Resource TreeのANIMをクリックします。
Resource Listにたくさんファイルが出てきます。
最初にa-とあるのは成人、大学生、老年、一部は十代で使用されるアニメーション。
c-は子供用。e-は老人用。
またa2oやc2aなどは、2をtoと読みます。
a2oは成人のオブジェクトに対するアニメーション。c2aは子どもの成人に対するアニメーションです。
【13】
ここでは必要なアニメーションのファイル名をメモしていきます。
必要なのは、_animの前までです。
【14】
これだけメモしました。
Sims00.packageは閉じます。絶対にセーブしたりしないよう、気をつけます。
【15】
再びオブジェクトファイルを開けます。
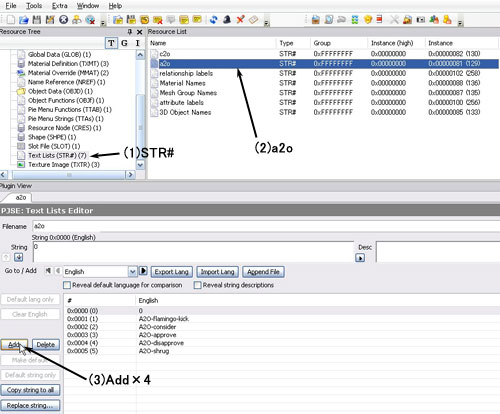
Resource TreeからText List(STR#)をクリック。
Resource Listからa2o(Instanceは0x00000081)をクリック。
Plugin ViewのAddボタンを、4回押します。
【16】
新たに4行追加されたので、パイメニューを追加したときと同様に、Stringにさっきメモしたアニメーションのファイル名を入力していきます。
全部入力できたら、Commitしてセーブします。
【17】
再びBHAVに戻ります。
0x0のボックスをクリック。
True Tagetに0x0001を入力。
すると、0x0の緑の矢印が0x1につながります。
これで0x0が無事終了したら、0x1が実行されることになります。
【18】
次に0x1のBoxをクリック。
Operandsに次のように値を入れます。下の説明を見ると、アニメーションが設定され、その他の設定も付け加わりました。
Operandsの見方は以下の通り。
・上段右から2マス目
TextListのInstance 0x0081を指す。
・上段左の09 | 00 の2マス
左から2番目の値を先に読み、次に1番目のを読むらしいです。
というわけで、0x0009をあらわしている事になります。
上段右から2マス目の数値とあわせて、TextList0x0081の0x0009行を指してるそうです。
・左から5番目と6番目の07 | 00 の2マス
これも、0x0007と読むらしいです。
Event TreeをReflesh(Private)させる設定だそうです。
Refleshについて、smythycplさんが自分の場合での使い方を簡単に書いてくださってます(和訳があってる保障はないですが)。
シムのEventTreeのRefleshは必ずしも必要ではないそうですが、Refleshさせることで他のEventとこのオブジェクトのEventが混ざることがなくなります。
なので、他のオブジェクトのEventとコンフリクトの疑いがある時に使ってるんだそうです。
Refleshは必要不可欠とは必ずしも言えないものの、Refleshしとけばコンフリクトしない……とあります。
よく分からなかったら、07の所は00で構わないそうです。
【19】
次の作業です。
(1)右下辺りにSpecial buttonsという項目があるので、チェックします。すると、下にSpecial buttonsの項目がずらりと出てきます。
(2)Insert via Trueを3回押します。
【20】
左のBoxが3つ追加され、順繰りに緑の矢印でつながっています。
0x1と同じようにして、アニメーションの設定をしていきます。
Operandsは上段左端の数値を、0x2では08、0x3では07、0x4では06とします。
これらの数字は、TextListに追加したアニメーションの行番号です。
また0x2以降では、もうEvent TreeをRefleshする必要はないので、左から5マス目の07だった所は00にしておきます。
全部できたらCommitしてセーブ。
これで、smellのBHAVが仕上がりました。
【21】
最後に、TTABの設定です。
Smell Scentの設定を上図のように行います。
Action BHAVに先ほど作った0x1003のBHAVを設定。Guardian BHAVは未選択のままにします。
Motivesは0x1のViewと同じに設定。
Commitしてセーブ。
これで完成です。
【22】
実際にゲームに導入して確かめます。
新しい近所を作ってシムを作成しました。
ダウンロードフォルダはCEPと該当オブジェクトのみ入れてます。
老年、成人、十代、子どもの8人家族です。
テーブルの上のが、今回カスタマイズした教材。中国のお香です。
成人シムで、オブジェクトをクリックしようとしました。
が、パイメニューが出てきません。
TTABのflagでは、Elder、Adult、Teenがこのオブジェクトを「見る」、「Smell Scent」できる設定のはずなんですが。
しかもなぜか子どもが使える……。
いったんゲームをやめて、TTABの設定を見直してみたんですが、チュートリアル通りの設定になってて間違いはないように思うのですが。
老年シムに使わせてみました。こちらは正常に使えました。
1、オブジェクトの前にやって来て、頷きます。(BHAV0x1003の0x0~0x1の実行)
2、くさい! のアニメーション(0x2の実行)
3、口笛を吹いて、結構いい匂いであることに気がつく(0x3の実行)
4、最後に微笑む。表情があまりはっきりしませんが。(0x4の実行。BHAV0x1003終了)
その後のシムにおかしな様子もなく、オブジェクトはうまく作動したようです。
十代も同様にうまく動作しました。
ちゃんと音声もアニメーションに連動してます。
なぜか使えた子どもについても、オブジェクトを使わせてみました。
アニメーションの部分で体が宙に浮きましたが、それ以外特に問題なしです。
その後、シムがオブジェクトを自発的に使うのを待ったんですが、結局使ってくれてる所は見られませんでした。
おじいさんとオブジェクトを二人きりにしても、縄跳びしたりバードウォッチングしたりで、興味を示してくれない……。
オブジェクトの魅力が低いのかもしれませんね。
とりあえず、観察を終了です。
しかしなぜ、成人が使えず、子どもが使えたんでしょう。
Both fileの中に、もうひとつPackageファイルが入っています。
こちらは、教材の完成品サンプル。BHAVがほんの少しだけ違いますが、他は完成させた教材と同じ設定。
こちらを導入して動作を確認してみた所、こちらもTTABの設定に関わらず成人が使えず子どもが使える状態でした(老年、十代は普通に使える)。
もしかしたらこの教材自体が、全ての拡張パックを導入した環境に合っていなかったのかもしれません。
もしくは、私が作成したシム達がおかしいのか。
原因が分からないのですが、老年、十代では無事に使えたしちゃんと動作したということで、今回はこれで満足しておくことにします。
追記:The Sims2本体のみの環境で、オブジェクトの動作確認をしたところ、正常に動作しました!
やはり、新しい拡張を入れた状態とオブジェクトが合っていなかったみたいです。
前へ
挑戦してみました。
Re:挑戦してみました。
無題
Re:無題
無題
無題
Re:無題
無題
Re:無題
この記事にトラックバックする