
SimPEを起動し、Tools>Neighborhood>Neighborhood Browser...を選びます。
該当シムが住んでいる近所を選び、Openを押します。
そこそこの読み込み時間の後、ファイルがずらりと表示されます。
次に、Tools>Neighborhood>Sim Browser...と選びます。
Browserが開いたら、該当シムを探して選びます。Openを押します。
PluginViewの所に、該当シムの情報が出てきます。
Treat asの所で、男女を変更することが出来ます。
変更したら、忘れずに右側端っこにあるCommitボタンを押して変更を確定し、セーブします。
上図では男性シムを女性に変えています。
これで、ゲーム内で該当シムは女の子として扱われます。
でもこのままでは心や体の機能は女でも、見た目は男のままです。
外見も変えましょう。
More>Open Character Fileを選びます。
Character Fileが開きます。
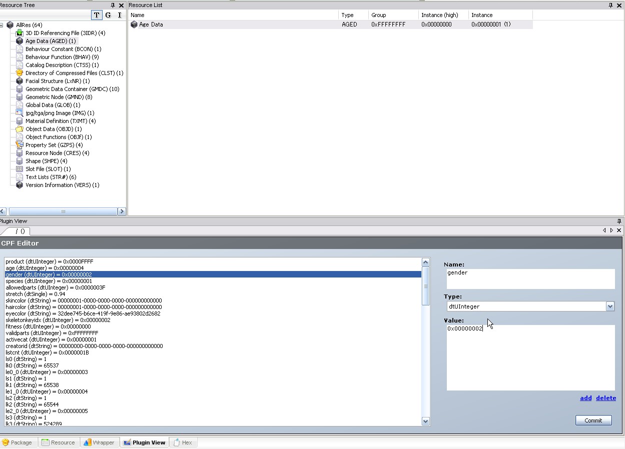
左上のResource TreeからAge Dataをクリック。
右上のResource Listにファイルが表示されますので、それをクリック。
下のPlugin Viewにずらりとファイルの中身が出てきます。
項目の中から、Gender(dtUInteger)をクリック。
右のほうに表示されるので、Valueの所の数値を変えます。
女にしたかったら0x00000001、男にしたかったら0x00000002を入力します。
Commitします。
ResourceListのファイル名が斜体になり、変更が確定されます。
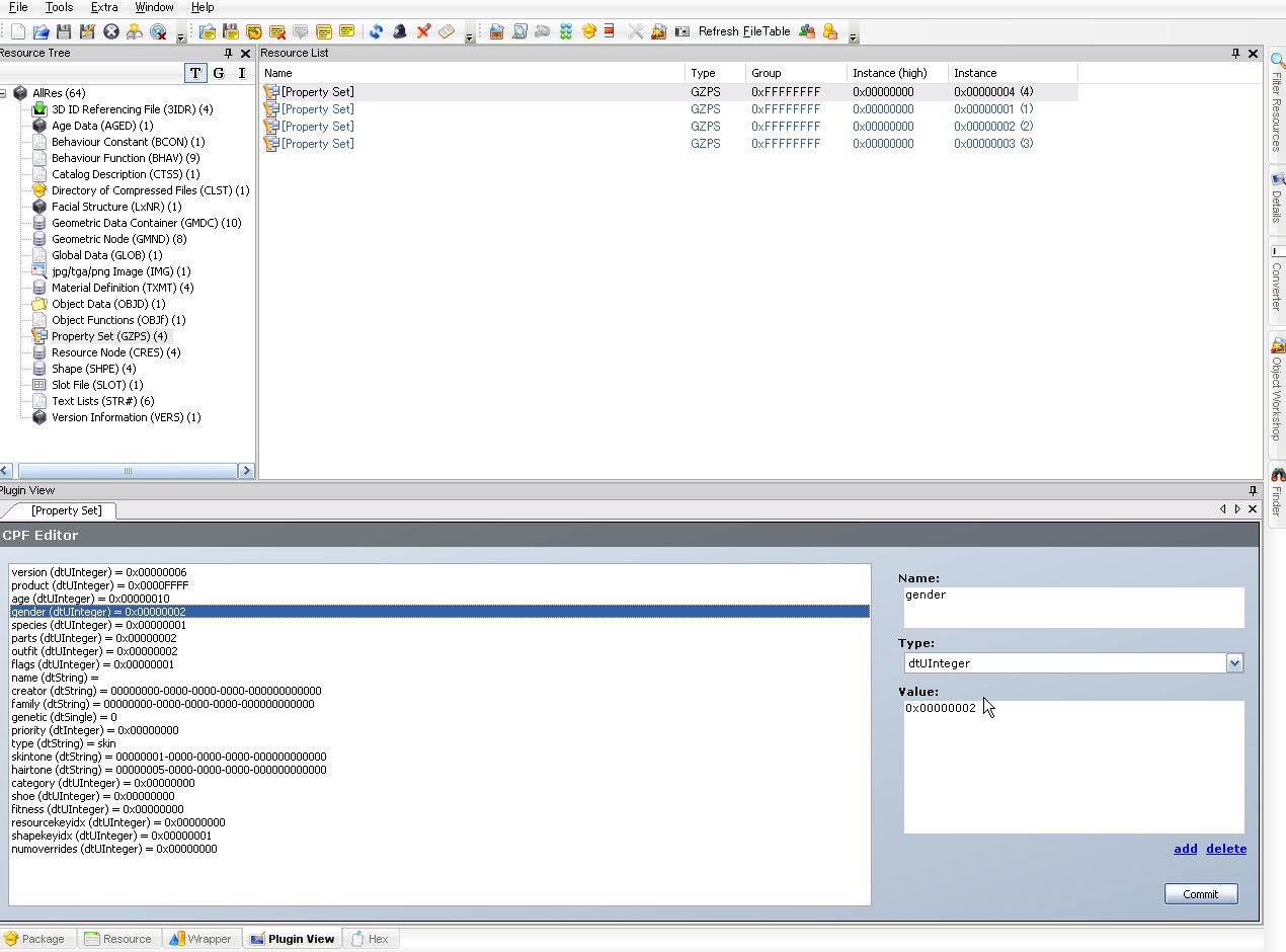
次にResourceTreeからProperty set をクリック。
ResourceListに、一つ以上のファイルが表示されます。
それぞれ、幼児や成人など各年代のファイルとなっているようです。
シムによって、PropertySetに含まれるファイル数は違うかもしれません。
ひとつのファイルをクリックします。
Plugin Viewに色々出てきます。
AgeDataを変えたのと同じようにして、Gender(dtUInteger)を変更します。
Commit します。
同様にして、他のProperty Setのファイルを全て変更します。
操作毎にCommitするのを忘れないようにします。
最後にセーブしてSimPEを終了します。
ゲームを立ち上げます。
該当シムが顔以外、逆の性別に変わっています。
鏡で「外見を変える」を選び、チェックマークを押します。
シムの姿が全て逆の性別に変わっているはずです。
------------------------------------------------
Character Fileを書き換える代わりに、BodyshopとSimSurgeryを使ってシムの外見を変える方法もあります。
「Changing the gender of an in-game sim. 」
http://www.insimenator.org/index.php/topic,18190.0.html
画像をたくさん使って説明してくださってます。
Sim Browserでシムを呼び出し性別を変更した後、以下の操作を行います。
1、該当シムをSimSurgeryを使ってBodyshopにExportします。Exportするファイルは必ず名前を付け替えてください。(このやり方はFAKEというサイトさんで、詳しく解説してくださってます)
2、Bodyshopを起動してExportしたシムを選び、性別を変更して保存します。
3、ゲームを立ち上げ、シム作成画面で先ほど作ったシムをカタログから選んで新規シム作成。
4、ゲームを終了。SimPE起動して近所を開く。SimSurgeryを使って、先ほど作成したシムの外見を丸ごと該当シムにコピーする。
5、ゲームを起動。該当シムに鏡を使わせる。
この記事にトラックバックする