ダウンロードしてきた髪型のなかには、その髪が何色をしていても、すべて同じ「カスタムヘア」のカテゴリーに入っているものもあります。
今回取り上げるのは、それらの髪をきちんと、黒髪、茶髪、金髪、赤毛にカテゴライズする方法です。
なお、その方法は、こちらの記事を参照させていただきました。
http://www.modthesims2.com/showthread.php?t=150742
まず最初に、変更を加える髪のRecolorファイルのバックアップをとっておきます。
ちなみに、ファイル名からその髪が何色なのかが分からない場合は、まずSimPEでその髪のファイルを開き、Resource treeからTexture Image (TXTR) をクリックし、Resource listのテクスチャーをクリックしてみてください。

するとこんなふうに、下のPlugin Viewに髪のテクスチャーが出てくるので、髪が何色か分かります。
この場合は黒髪ですね。
さて、操作を始めます。
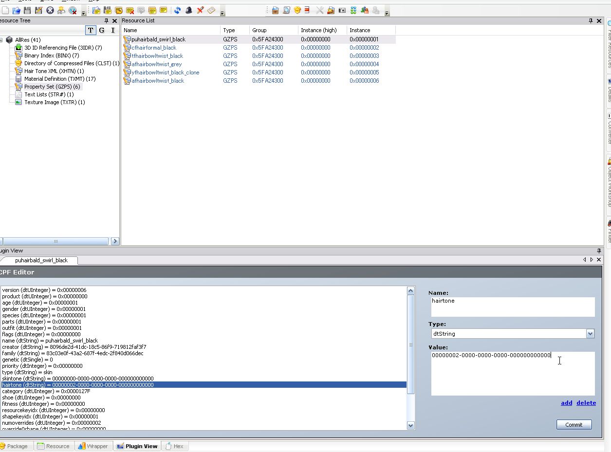
今回カテゴリー分けするのは、カスタムヘアに分類されている茶色の髪です。
SimPEで、この髪のrecolorファイルを開けます。

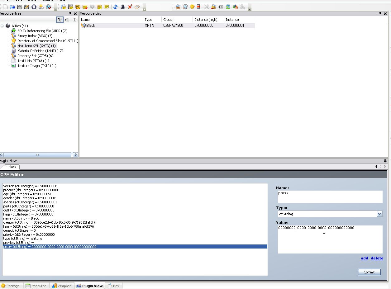
Resource treeのHair Tone XML (XHTN) をクリック。
右のResource listに現れたファイルをクリック。
この場合は、「Black」というファイルです。
すると、下のPlugin Viewにファイルの中身が示されます。
この中から、「proxy (dtString) 」をクリックし、画面右側のValueを次のように変えます。
| 黒髪 |
00000001-0000-0000-0000-000000000000 |
| 茶髪 |
00000002-0000-0000-0000-000000000000 |
| 金髪 |
00000003-0000-0000-0000-000000000000 |
| 赤毛 |
00000004-0000-0000-0000-000000000000 |
今回の場合は茶髪なので、Valueに「00000002-0000-0000-0000-000000000000」と入力します。
Commitを押してセーブします。
さて、次の操作です。
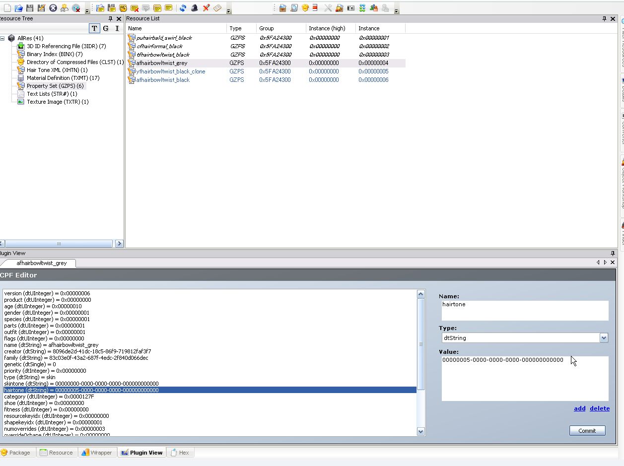
Resource treeから、property sets (GZPS) をクリック。
Resource listに現れたいくつかのファイルから、一番上のものをクリックします。

また、下のPlugin Viewにずらずらっと出てきます。
ここから、hairtone (dtString) をクリック。
右のValueのところに、先ほどと同じように適切な値を入力します。
今回は茶髪なので、「00000002-0000-0000-0000-000000000000」と入力しました。
Commit してセーブします。
この操作を、Resours listのファイルすべてに行ってください。
ただし、ファイル名の末尾にGreyがつくものだけには、Valueは「00000005-0000-0000-0000-000000000000」と入力してください。
これは、老年用のカテゴリーです。
↓こんな感じに。
操作毎にCommit するのを忘れないでください。
Commitを押して変更したファイルは、ファイル名が斜体になるのですぐに分かると思います。
最後にファイルの変更をセーブして、SimPEを閉じます。
Body Shopを起動して、うまくカテゴライズされているか確かめます。
・family (dtString) をいじる
さきほどは、Hair Tone XMLのproxy (dtString) と、Propaty setsのhairtone (dtString) をいじって、髪のリカラーファイルをそれぞれのカテゴリーに分けることをしました。
次は、それらのリカラーファイルを、ひとつのfamilyに統一したいと思います。
ひとつのfamilyに統一すると、BodyShopなどで髪の色を変更した時、デフォルトの髪形に戻されることなく、同じ髪型のままで髪の色だけを変更することができます。
ここから先は、管理人が試行錯誤して見つけた方法なので、間違っている場合もあります。
試される方はバックアップを取った上で、自己責任でお願いします。
やり方は髪の色をカテゴライズしたときとほぼ同じです。
ただし、今度はproxy (dtString)やhairtone (dtString) ではなく、family (dtString)をいじって、そのValueをすべて同じ値に書き換えます。
ひとつのリカラーファイルを開けて、Hair Tone XML (XHTN) の family (dtString) のValueを、メモ帳などにコピー&ペーストして、作業の間なくさないようにして下さい。
そしてこのfamilyのValueを、すべてのリカラーファイル(各カテゴリーにひとつずつで計4ファイル)のHair Tone XML (dtString) に含まれるファイルのfamily (dtString) と、property sets (GZPS)に含まれるいくつかのファイルのfamily (dtString) に、どんどんペーストしていって下さい。
これでOKです。
うまくいっているかどうか、BodyShopを起動して確かめてみてください。
・ただし、ひとつのカテゴリーに複数のリカラーファイルがある場合(たとえば茶髪のカテゴリーに、濃い茶色の髪と薄い茶色の髪がカテゴライズされている場合)、どちらのリカラーファイルも同じfamily Valueにしてしまったらどうなるのかは、私はやってみたことがないのでわかりません。
以上です。
PR