Sims2コミュニティーJPさんの情報提供掲示板や、シムパーソンさんの質問掲示板などで、これらの対処法のチュートリアルを紹介して下さっていました。

カスタムのアクセサリの中には、装着してもいったん区画に入り直すなどすると、青く点滅してしまうものがあります。
いったん鏡を見せることで点滅は直りますが、やはり不便です。
私もこの青点滅のために導入を諦めていたアクセサリが結構あったので、さっそく挑戦させていただきました。
対処法は二種類あるようです。
■方法その1
「Fixing Flashing Blue Accessories」
http://www.modthesims2.com/showthread.php?t=283059
■方法その2
「Fixing those blue flashing accesoires yourself」
http://www.insimenator.net/showthread.php?t=79628
前者はMeshファイルをいじる方法、後者はRecolorファイルをいじる方法です。
これらの方法は併用できないと思いますが、後者の場合においてもMeshファイルはいったん開かなければいけません。
Meshファイルを開いて中身を見た時点で、前者の方法が使えるかどうかが分かります。
前者の方法が無理ならば、後者の方法を使います。
方法1のチュートリアルで、アクセサリーの青点滅の原因について書いて下さっていますが、私には理解できませんでした。
今回の覚書は、わけも分からずひたすらチュートリアル通りに事を進めただけのものですので、内容の保障はしかねます。
自己責任で、お試し下さい。
最初に、問題が起きるアクセサリーの再確認から行います。
「マイドキュメント\EA Games\ザ・シムズ2」フォルダ内にある「Accesory.cashe」を削除してから、ゲームを起動してください。「Accesory.cashe」は、ゲームを起動する時に再生成されます。
適当なシムにアクセサリーを身に付けさせて区画に入りなおし、青く点滅するか確かめます。
確認したらゲームを終了します。
■方法その1【Meshファイルを修正する】
・この修正方法で必要になるもの
1、SimPEをインストールする際導入された方もいるかもしれませんが、「Managed Direct X 9c」がいるようです。
未導入の方は、SimPEをダウンロードするページの「Needed Software to run SimPE」の所にリンクがあるので、そこからダウンロードしてインストールして下さい。
2、「方法その1」のチュートリアルのページから、「placeholderobj」をもらってきて下さい。
「What you will need: 」という項目の、「My Placeholder Obj File」というテキストリンクからダウンロードできます。
まずは、Meshファイルのバックアップをとっておきます。
作業に入ります。
青点滅するアクセサリーのMeshファイルをSimPEで開けます。

Resource TreeからShape(SHPE)を選択。
するとResource Listに、ファイルが表示されます。
アクセサリーが複数の世代で使用可能だったり男女兼用だったりすると、ファイルは複数表示されるかと思います。
ファイル名を見ることで、それぞれがどの世代や性別に対応しているか見当がつきます。
ファイルのひとつをクリックすると、下のPlugin Viewに中身が表示されます。
上図のように、Contentのタブから、Partsのタブを選択して下さい(必要ならば)。
Mesh partsの名前の一覧が出てきます。
Mesh partsの名前を忘れないようメモします。
名前は、コロン(:)の前までです。今回の例では、「lens」「frame」「rim」となります。
これを、Shapeに含まれる全てのファイルで行います。
こんな感じで簡単にメモしておけばいいと思います。
成人男性:lens frame rim
十代男性:lens frame rim |
次に、Resource TreeからGeometric Data Container (GMDC)をクリックします。
ここにはMeshが収められています。

Resource Listにファイルが表示されます。
ここのファイルは、Shapeに含まれていたファイルとそれぞれ対応しているようです。
ファイルのひとつをクリックすると、下のPlugin Viewに内容が表示されます。
Contentのタブ内からcGeometryDataContainerのタブを選択(必要ならば)。
すると、Modelsの項目の所にMesh partsの一覧が出てきます。
Shapeでメモしておいた対応するファイルのMesh partsと見比べてみて下さい。
足りない項目があれば、それが青点滅の原因となっています。
今回の例では、「lens」がありません。
アクセサリーによっては、同じ名前のMesh partsが複数存在する場合もあります。
frame(FaceCount=***, VertexCount=***)
frame(FaceCount=***, VertexCount=***)
rim(FaceCount=***, VertexCount=***) |
よく分かりませんが、こんな場合でもとりあえず、「lens」が欠けている、と見なします。
何も欠けてないぞ! という場合は、このまま【方法2】へ移って下さい。
さて、欠けているMesh partsを補完します。

Modelsの枠の下にあるImport...をクリックします。
インポートするのは、冒頭でダウンロードしてきた「placeholder.obj」です。選んでください。

ファイルを選ぶと、こんなダイアログが開きます。
右側のGroup Settingsの「Action」という所から、「Rename」を選択して下さい。

するとすぐ下に、小さなテキストエリアが現れます。
ここに欠けているMesh partsの名前を入力します。
今回の例では、「lens」です。
左のImportable Mesh Groupsの下に表示されている、Name、Action、Targetの項目を確認してください。
間違いがなければ、右下の「OK」を押します。

Modelsに、「lens」が付け加わりました。
Mesh partsに欠けている項目が他にもあれば、同じ手順で付け加えていって下さい。
最後に、忘れずにCommitを押して、変更を確定します。
Resource Listの変更を加えたファイルが斜体になります。
同じ手順を、Resource Listの全てのファイルについて行います。
全て終えたら、セーブをしてSimPEを終了します。
ゲームを起動して確認を行います。
該当アクセサリーをシムに改めて身に付けさせ、セーブして区画を出ます。
再び入りなおして、青点滅してないかどうか確かめて下さい。
青点滅が直らなければ、手順に間違いがなかったか、Meshファイルを開いてGMDCに含まれるファイルをひとつずつ確認していって下さい。
なにも間違えてないのに青点滅が直らない場合は、Meshファイルを削除し、バックアップしておいたファイルを戻してください。そして、方法2を試してみて下さい。
■方法その2【Recolorファイルを修正する】
修正を加えるrecolorファイルのバックアップをとってください。
作業に入ります。
まず、対応するMeshをSimPEで開き、Resource TreeからGeometric Data Container (GMDC)をクリックします。
Resource Listにファイルが表示されます。
アクセサリーが複数の世代で使用可能だったり男女兼用だったりすると、ファイルは複数表示されます。
ファイル名を見ることで、それぞれがどの世代や性別に対応しているか見当がつきます。
ファイルをクリックすると、下のPlugin Viewに内容が出てきます。

Meshを確認するために「Preview」したので、右に色々出てますが気にしないで下さい。
ここでModelsの枠内に並んでいるMesh partsの名前をメモします。
これをそれぞれのファイルについて行ってください。
こんな感じ。
成人女性:frame lens
十代女性:frame lens |
メモしたら、Meshファイルはそのまま閉じてください。
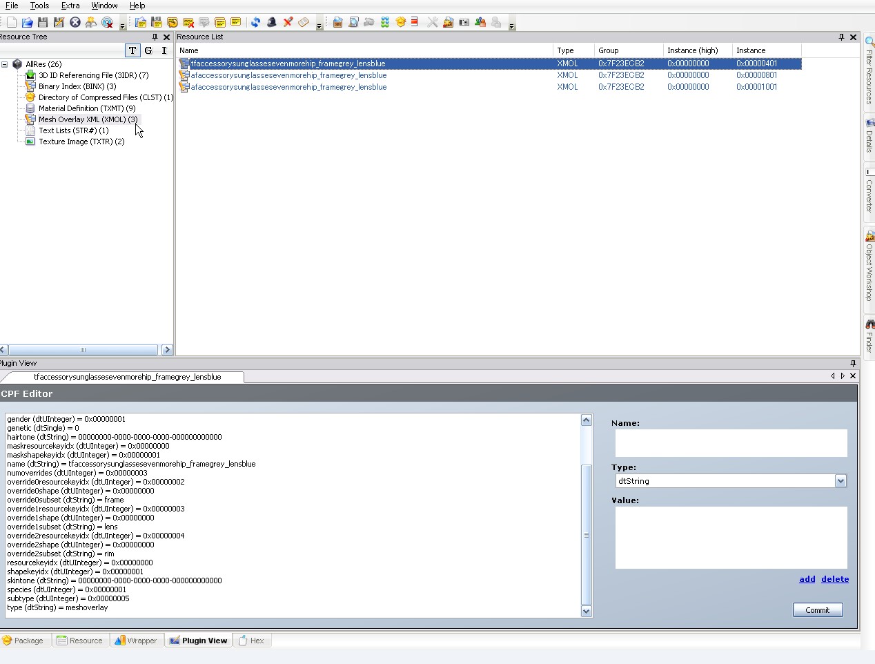
Recolorファイルを開けます。

Resource TreeからMesh Overlay XML(XMOL)をクリック。
すると、Resource Listにファイルが出てきます。
ファイル名から、年代性別が分かるかと思います。
この例では、なぜか成人女性用が二項目もありますが、よく分からないんで、どちらも同じように修正していきます。
ファイルのひとつをクリックすると、下のPlugin Viewにずらずらと出てきます。
この項目の中から、「numoverrides(dtUInteger)」という項目を探します。
この項目と、下にずらりと続く「override*英字」の項目に注意してください。*には数字が入ります。
override0resourcekeyidx(dtinteger) 0x0000002
override0shape(dtinteger) 0x0000000
override0subset(dtinteger) frame
override1resourcekeyidx(dtinteger) 0x0000003
override1shape(dtinteger) 0x0000000
override1subset(dtinteger) lens
override2resourcekeyidx(dtinteger) 0x0000004
override2shape(dtinteger) 0x0000000
override2subset(dtinteger) rim
「override」の次の数字によって、こんな風にグループが出来ています。
それぞれが「flame」「lens」「rim」に関するものだという事が分かります。
ここで、先ほどMeshファイルでメモした項目と比べ、Meshファイルが持っていないMesh partsに関する項目が存在することを確認して下さい。
この例では、「rim」がそれにあたり、青点滅の原因となっているようです。

余分となっているグループを消します。
消したい項目をクリックして、画面右下にある「Delete」をクリックします。
これを繰り返して、該当グループを全て消してください。
今回の例では、以下の項目を消しました。
override2resourcekeyidx(dtinteger) 0x0000004
override2shape(dtinteger) 0x0000000
override2subset(dtinteger) rim

全て消した所。
最後に、「numoverrides(dtUInteger)」の項目をクリックします。
この項目は含まれるoverrideのグループの個数を表しているみたいです。
「rim」のグループを消したので、現在のグループは3から2に減っています。
ですので、ここも変更します。
右のValue:のテキストBoxを「0x00000003」から「0x00000002」に書き換えます。
全て出来たら、各項目を再確認し、右下のCommitを押して変更を確定します。
Resource Listの変更を加えられたファイルが、斜体になります。
これを、全てのファイルで行います。
最後にファイルをセーブして、SimPEを閉じます。
ゲームで確認します。
「マイドキュメント\EA Games\ザ・シムズ2」フォルダ内にある「Accesory.cashe」を削除してから、ゲームを起動してください。
区画に入った時点では、まだ青点滅のままかもしれませんが、とりあえず鏡を見せて青点滅を直し、セーブして区画を出ます。
再び区画に入りなおし、点滅していないかどうか確かめて下さい。
これで直らなかったら、Recolorファイルを削除し、バックアップを戻してください。
今の所これ以上の直し方は、私には分かりません。
PR