今回はこちらのチュートリアルを、ご紹介します。
「How to Unlock the Hidden Clothing」
http://www.modthesims2.com/showthread.php?t=38392&c=1&ht=0&page=1&pp=25#startcomments
普通は服のカタログに表示されない服、例えばサービスNPC衣装や職業服を、カタログに表示させる方法です。
上記チュートリアルでは、服のロック解除を例に挙げておられますが、髪なども同様の方法でロック解除できるようです。
もちろん、この方法でロック解除できないスキンもありますので、その辺はご了承下さい。
作業の流れは、以下のようになります。
1)ロック解除したい服のファイル名をデバッグモードで調べる。
2)服のProperty setを抽出
3)新しいpackageファイルを作成し、抽出したファイルをAddしてflagの書き換え
4)Sims2フォルダのバックアップをとる
5)作ったpackageファイルをDownloadsフォルダに入れて、ゲームもしくはBodyShopで確認
作業に入ります。
1)
まずは、ロック解除したい服のファイル名を調べる所からはじめます。
ゲームを起動してください。
適当な近所を選択します。
Ctrl+Alt+ Cで、チート入力枠を出し、「boolprop TestingCheatsEnabled true」と入力してenterして下さい。
デバッグモードになります。
次に、シム作成画面に入り、そこでShift+Nを押します。隠されているスキンがカタログに表示されるようになります。元に戻したい時は、Shift+Mを押せばいいです。
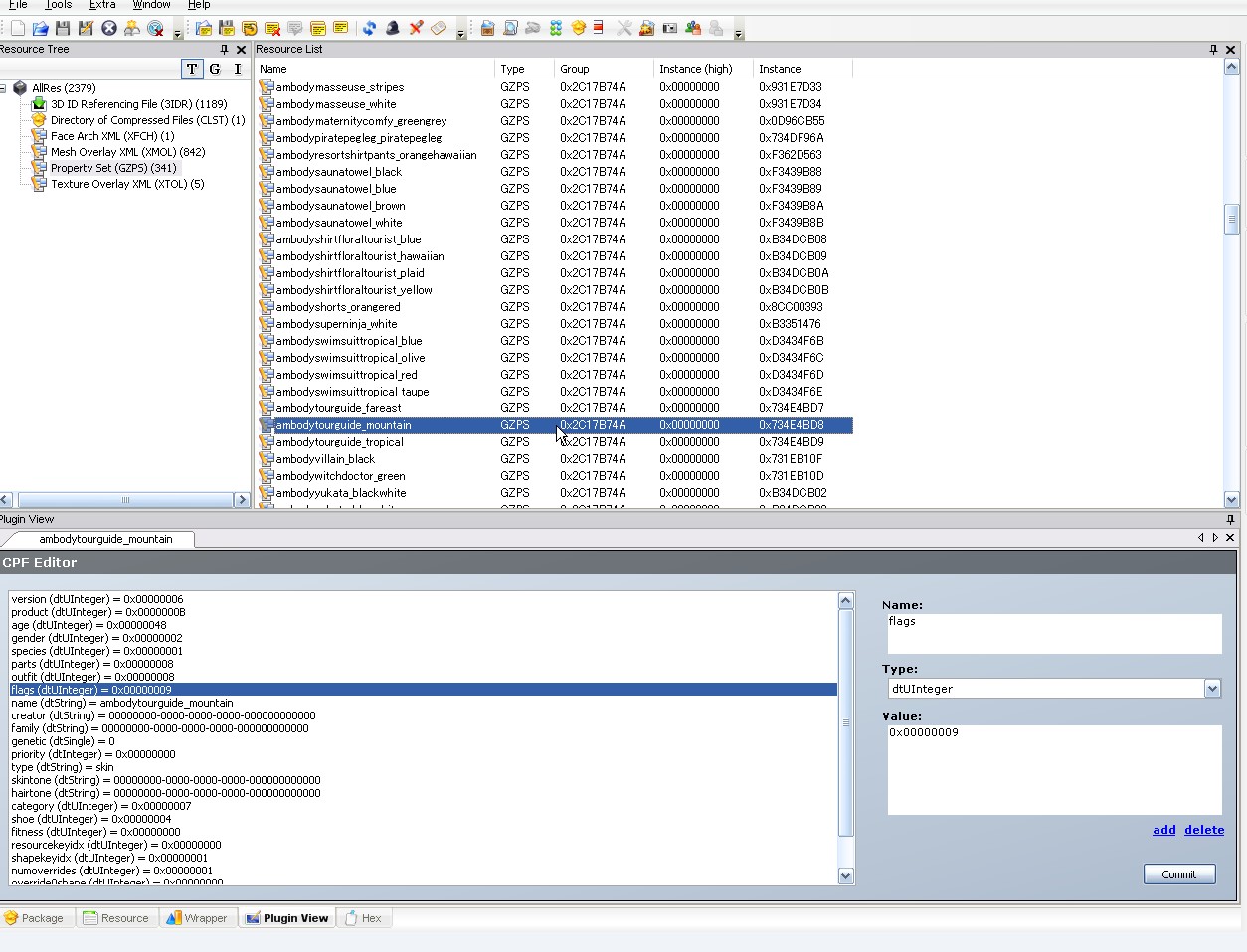
シム作成画面の服を選ぶところで、上下そろいの服を見て見ます。
職業服などが表示され、サムネイルの上にカーソルを置くと、ずらっと情報が表示されます。

こんな感じ。
この場合だと、下の方に書かれている「aubodyreaper_nolei」というのがファイル名。
必要になるので、メモ帳などに忘れないよう書き留めておきます。
その服が入っているデータセットも、忘れずに書いておきます。サムネイルの印でどのデータセットのものか分かります。
印の入っていないサムネイルは、シムズ2本体に収録されている服です。
世代や性別を変えて、ロック解除したい衣服を全て探し出し、ファイル名と属しているデータセットを書き留めます。
ゲームを終了します。
2)
C:\Program Files\EA GAMES\(ロック解除したい服のあるデータセット)\TSData\Res\Catalog\Skinsを開き、そこのSkins.packageをSimPEで開きます。

左側のResorce TreeからProperty set (GZPS) をクリック。
右のResorce Listにずらずらとファイルが表示されます。
「Name」のところをクリックすると、アルファベット順に並び替えられるので、そこから先ほどメモしたファイル名を探し出して下さい。
見つけたら、そのファイル名をクリック。

下のPlugin Viewに中身が出てきます。
ここでflagの値を一応確認。
大半は「0x00000009」だと思います。
別の値にしても、とりあえず奇数だと思います。
確認したら、Resorce Listの該当ファイル名の上で右クリック。Extractして下さい。
ロック解除したい服が沢山ある場合は、抽出用の専用フォルダを作っておくと便利です。
動作確認の時のことも考え、データセット別、性別世代別にフォルダ分けしてもいいかもしれません。
必要なファイルを全てExtractしたら、メニューのFileからCloseを選んで、Skins.packageを閉じます。
3)
メニューのFileから、Newを選びます。
これから、ロック解除用のpackageファイルを作成していきます。

画面はこんな感じ。
Resorce Listの中にカーソルを持っていって、そこで右クリックしてAdd。
先ほど抽出したファイルを選んで、加えて下さい。

ロック解除したい服が複数ある場合は、どんどんAddしていって下さい。
私は、シムズ2本体から成人女性の服を2つ、ロック解除することにしました。
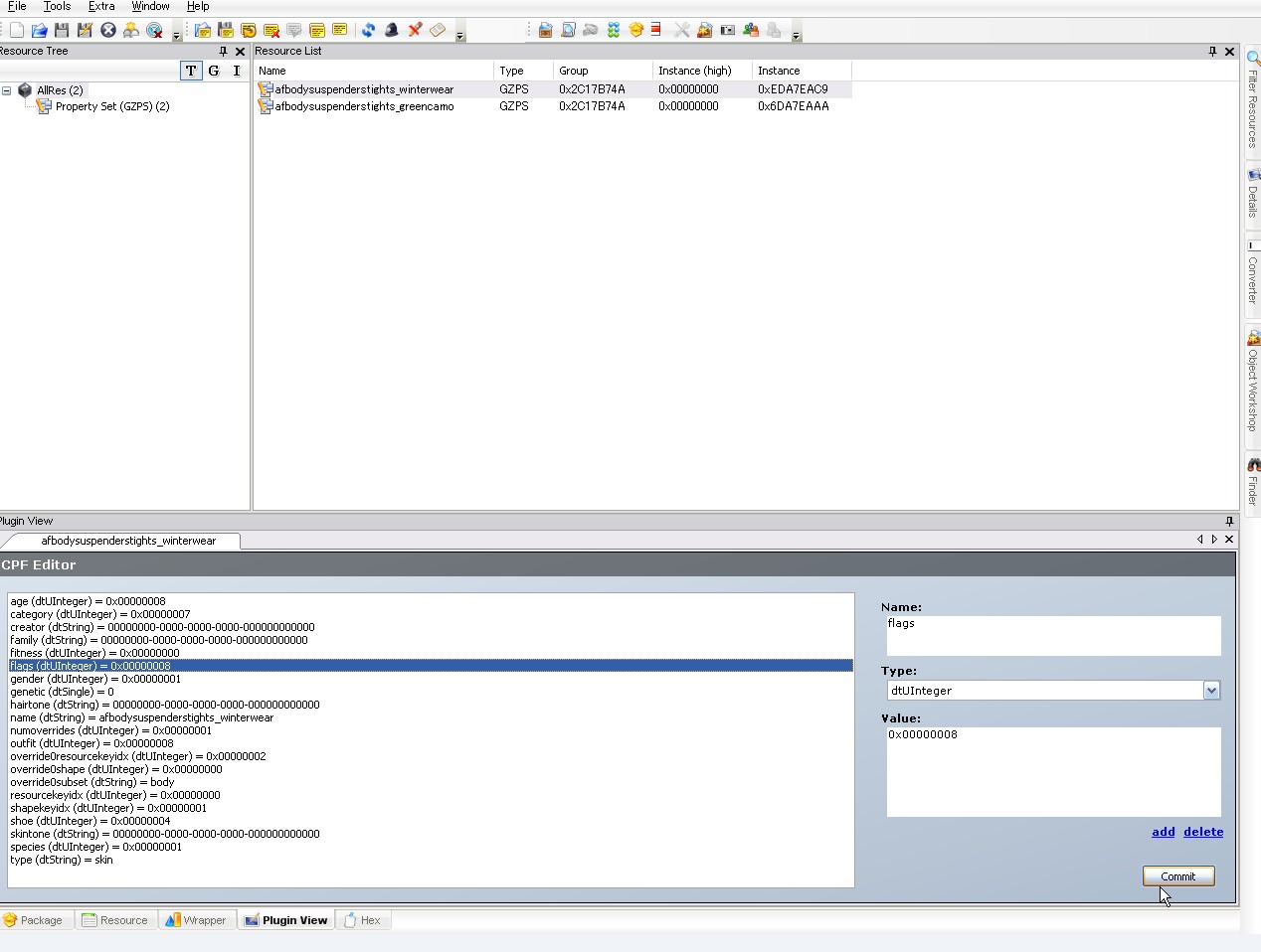
ファイルを全て加えたら、まずはひとつをクリックします。
下のPlugin Viewに内容が表示されたら、そこからflagの値を、元の値から1小さい値に書き換えてください。16進法の引き算です。
例えば、「0x00000009」だったなら「0x00000008」に書き換えです。
それが出来たら、忘れずにCommitボタンを押します。上の画像では右下にありますね。
Commitを押すと、変更を加えたファイル名が斜体になることを確認してください。
flagの書き換えを全てのファイルについて行います。
ちなみに、categoryやageの値も変えることで、その服をアウターに出来たり、大学生や老人などに着せたりもできるようになります。お好みで変更してください。
詳しくは、「
服のカテゴリ変更」をご覧下さい。
さて、全て書き換え完了したら、ファイル名全部が斜体になっているはずです。
メニューのFileから、Save As...を選んで、packageファイルをセーブします。分かりやすい名前を付けて保存して下さい。
これで、ロック解除用のpackageファイルが出来ました。
動作確認時のことも考えて、ロック解除用のファイルは、データセット別、性別世代別に作成して行った方がいいと思います。管理もしやすいですし。まあ、この辺は各人が判断して下さい。
4)
うまくロック解除されているか、ゲームで確認する前に、バックアップをとってください。
念のために、マイドキュメントのシムズ2フォルダ丸ごと。
5)
バックアップが取れたら、作ったpackageファイルをダウンロードフォルダに入れ、ゲームを起動したりBodyshopを起動したりして、カタログに現れているか確認してください。

ちなみに、シムズ2本体に入っている服だけ、なぜかカスタムコンテントの*マーク付で出てくるようです。
拡張パックに入っている服は、デフォルトの服にまぎれて表示されます。
うまく表示されなかった服は、flagの書き換えがうまく行ってないかもしれませんので、もう一度Packageファイルの中を確認してください。
それでもうまくいかない場合は、この方法でロック解除できない服だと思うので、該当ファイルをpackageファイルの中から削除してください。
ロック解除された服は、店で購入できるようになる他、BodyShopでリカラーを作ることも可能になります。
作業はこれで終了です。
自分でこれらの作業をこなす自信が無いという方は、MTS2にて「unlocked」のキーワードで検索をかけて下さい。
職業服のロック解除するファイルを作っておられる方は結構いらっしゃいますので、そこで自分が求めるものが見つかるかもしれません。そちらをいただいてきた方が安心ですよね。
チュートリアルを書いておられるMorague さん自身も、職業服のロック解除ファイルをいくつか配布してくださってます。
また、同様の方法で、職業用の髪型や特殊なアクセサリーなどのロックを解除する事が出来るようです。
その際、flagの書き換えは、16進法の引き算で、もとの値から1小さいものにします。
例えば、「0x0000000B」→「0x0000000A」です。
一般的に、flagが奇数のものは「隠し」で、偶数だと「表示」されるそうです。
これを受けて、私はトラベラーズで追加された「片眼鏡」をロック解除してみることにしました。
嫌なペテン師が身につけているものだったと思います。BodyShopでは出てくるのに、ゲーム内ではカタログに出てこないので、困ってました。
「片眼鏡」の該当ファイルはProperty setの中には無く、かわりにMesh Overlay XML(XLOM)にあったので、そこから抽出。
あたらしいpackageファイルを作って、flagを「0x00000029」から「0x00000028」に変えてゲーム内で確認してみたところ、一応うまく反映されてました。
今回のロック解除については、私自身よく分からないことが多すぎるので、質問をいただいても答えられないと思います。
リンク先のチュートリアルには、かなりたくさんのコメントが付けられていますので、分からないところがあったら、そちらで解決方法を探してみてください。すみません。
PR