忍者ブログ

雑記帳

シムズ2のスキン、オブジェクトのダウンロード記録

[PR]

×

[PR]上記の広告は3ヶ月以上新規記事投稿のないブログに表示されています。新しい記事を書く事で広告が消えます。

必要ない年代の髪削除

髪リカラーのPackageファイルから、必要のない年代の髪を削除します。
幼児~十代まではデフォルト、成人以降はカスタムメッシュの髪型という構成になっているリカラーなどは、必要のない年代を削除することで、ファイルサイズを減らす事が出来ます。

「Hairs - How to Remove Unwanted Ages」 by SimplyStella
http://www.modthesims.info/showthread.php?t=89652

作業の流れは以下。
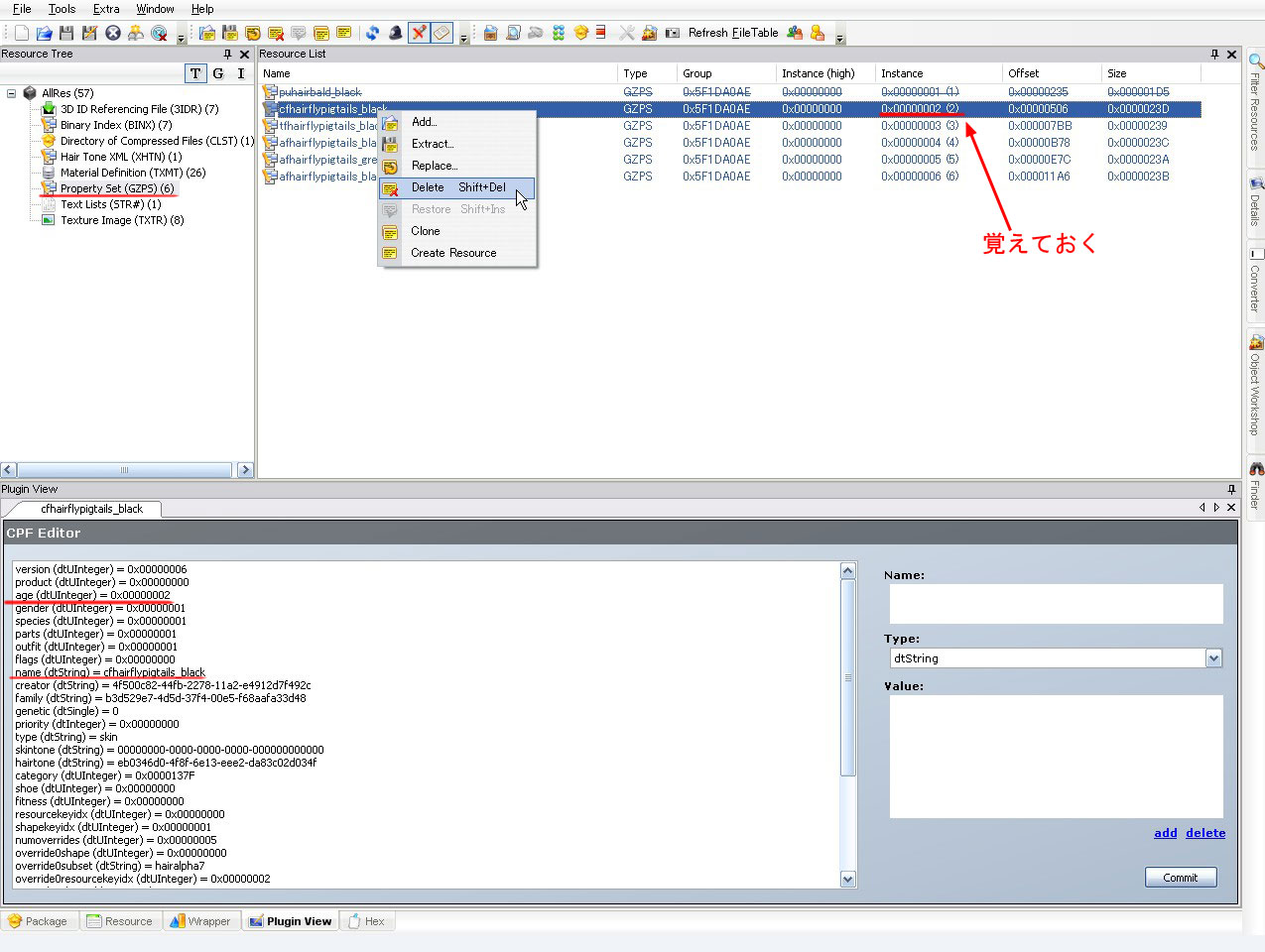
1、Property Setからいらない年代を削除。削除したファイルのInstanceを覚えておく。
2、3D ID Referencing File、Binary IndexからそれぞれProperty Setで削除したファイルと同じInstanceのファイルを削除。
3、Texture Image、Material Difinitionの削除。



バックアップをとってから、SimPEで編集をはじめます。

1、あらかじめ、どの年代を削除したいかBodyShopで確認して決めておきます。

2、編集したい髪リカラーをSimPEで開けます。

3、画面左側のResource Treeから、Property Set(GZPS)をクリック。右側のResource Listに一覧が出るので、ファイルネームを確認します。
ファイルネームの頭文字はそれぞれ以下の年代に対応します。

p 幼児
c 子供
t 十代
y(a) 大学生(ファイルネームだけでは成人と区別がつかない場合も)
a 成人
a 老年(ファイルネーム末尾にgrayがついている)
ちなみにファイルネームで年代の区別がつかない場合は、適当なファイルをクリック。下のPlugin Viewにずらーっとでてきたら、「name」の項目を確認してみるか、「age」の項目を確認してみるかで判別がつきます。
ちなみに「age」の分類は以下。
幼児 0x00000001
子供 0x00000002
十代 0x00000004
大学生 0x00000040
成人 0x00000008
老年 0x00000010

4、Property Setの必要のない年代のファイルが特定できたら、Resource Listのファイル名にカーソルを合わせて右クリック、「Delete」を選んで削除します。ファイル名に取り消し線が入ります。これでまずはOK。
このとき、削除したファイルのInstanceの番号を覚えておきます。

5d8207be.jpg

5、Resource Treeから3D ID Referencing File(3IDR)をクリック。Resource Listにファイルが表示されます。
ここで、Property Setで削除したファイルと同じInstanceのファイルを削除します。

608b8fb0.jpg

6、Resource TreeからBinary Index (BINX)をクリック。Resource Listにファイルが表示されます。
先ほどと同様に、Property Setで削除したファイルと同じInstanceのファイルを削除します。

セーブします。
SimPEを終了し、BodyShopで特定の年代がちゃんと削除できているかどうか、確認します。
確認できたら、ここで作業を終了しても構いません。
もっとファイルサイズを軽くしたい場合は、以下を続けてください。

7、SimPEで再び髪リカラーを開きます。
Resource TreeからTexture Image (TXTR)をクリック。
Resource Listからファイルを選び、テクスチャーをPlugin Viewで確認します。必要のない年代に使用されているテクスチャーを見つけたら、そのファイルを削除します。

92d4db99.jpg

8、Resource TreeからMaterial Difinition (TXMT)を選びます。Resource Listにずらずらとファイルが出てきます。
ファイル名から必要のない年代を見つけて、どんどん削除していきます。

0e306433.jpg

ファイル名の読み方は、以下を参照。
p 幼児
c 子供
t 十代
y 大学生
a 成人
e 老年

もしどのファイルを消したらいいか分からなかったら、この作業はやらなくてもいいです。

セーブしてSimPEを終了し、BodyShopで再確認。
ファイルサイズも必要のないテクスチャーを消したことでかなり軽くなっていると思います。
PR

Comment

お名前
タイトル
E-MAIL
URL
コメント
パスワード

Trackback

この記事にトラックバックする

SimPE覚書リスト(Sims2)

■拡張対応アップデート■
├ 冷蔵庫のシーズンズ対応
├ オブジェクトのフリータイム対応
├ アパートライフのシフト機能添付
└ カスタムドアのアパート区画対応

■近所関連■
├ 家系図編集
├ 生涯願望変更
├ 瞳と肌の変更
├ シムの性別変更
└ シムを整形する(AltSimsSurgery使用)

■スキン関連■
├ 服のカテゴリ変更
├ カスタムヘアの整理
├ 職業服のロック解除
├ アクセサリーの青点滅修正
├ 同メイクの重ね張り(アクセサリ複数使用)
└ Hairリカラーの不必要な年代削除

■オブジェクト関連■
├ オブジェクト日本語化
├ Subsetの追加&Recolorable化設定
├ Repository Technique (Master&Slave Object)
├ Slotの追加
├ エフェクトの追加
├ 複数リカラーを1ファイルに
├ Allowed with Foodな飾りオブジェクト
├ GMDCの複製
├ ベッドの回復値変更(BCON編集)
└ オブジェクト制作メモ

■Food関連
├ 料理の整理(パイメニュー階層化)
├ 朝食シリアルのリカラー(カスタム料理作成基礎?)
└ 料理のメニュータイム操作

■package総合■
├ packageファイルの構造
├ Material Difinition(TXMT)をいじる
└ BHAVに挑戦?

■その他■
├ 便利メモ
├ 音楽抽出
├ 絵画や写真の抽出
├ オリジナル絵画の描かせ方
└ BodyShopで髪リカラー

シム作成の覚書(シムズ2)

■遺伝システム■
遺伝とカスタムシム1

■ボディショップでシム作成■
下準備
テンプレート選び
眉と目の編集
鼻と口の編集
顔と顎の編集

■リンク■
個性付けメイク

■シム置き場■
女性シム
男性シム

シム作成(シムズ3)

■シム置き場■
男性シム
女性シム

プロフィール

HN:
うに
性別:
非公開
自己紹介:
シムズ2、3のレビューは、上のリンクからどうぞ。
■The sims2プレイ環境
本体+キャンパス+ナイト+ショップ+ファミリー+ゴージャス+ペット+ウィンター+シーズンズ+パーティー+H&M+トラベラーズ+ティーンエイジャー+フリータイム+K&B+IKEA+アパート+M&G
■The Sims3プレイ環境
本体のみ

カレンダー

11 2025/12 01
S M T W T F S
1 2 3 4 5 6
7 8 9 10 11 12 13
14 15 16 17 18 19 20
21 22 23 24 25 26 27
28 29 30 31

ブログ内検索

最新コメント

[01/05 Abuiship]
[12/10 ぺや]
[12/03 ぺや]
[11/25 小原沙貴]
[06/19 めい]

最新トラックバック

バーコード

Copyright © 雑記帳 : All rights reserved

TemplateDesign by KARMA7

忍者ブログ [PR]